This website requires JavaScript.
Explore
Help
Register
Sign In
jim.lai
/
OpenBMC
Watch
1
Star
0
Fork
0
You've already forked OpenBMC
Code
Issues
Pull Requests
Actions
Packages
Projects
Releases
Wiki
Activity
Files
0cc0c9689387691a9b2bec37386d79c6d4eb8e87
OpenBMC
/
poky
/
documentation
/
overview-manual
/
figures
/
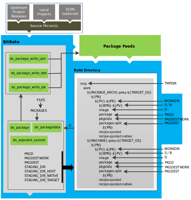
analysis-for-package-splitting.png
T
Your Name
b7e39e063b
Initial commit
2026-04-23 17:07:55 +08:00
67 KiB
608x639px
Raw
History
Reference in New Issue
View Git Blame
Copy Permalink